Add Build Dependencies to a Manifest
Build dependencies are Workflow Studio items that need to be referenced by the manifest for your project to run correctly. When this is the case, you can quickly add these references to the manifest, and Workflow Studio will include the .pub file for each build dependency in your manifest. Then, when it is time to package the manifest for deployment, all required files will be included.
What You'll Learn
In this guide, you'll learn how to:
- Add Workflow Studio items as build dependencies to a manifest
- Review current output objects and their status
- Manage build order for dependencies
- Identify and resolve missing .pub files
Add Build Dependencies
- In Workflow Studio, open the Deployment pane by selecting either Deployment Services from the Common menu or Deploy from the Build menu.
- Click the Open Manifest button located above the Build Order pane.

- Search for and select the manifest file you want to update.
You should see the manifest tree.

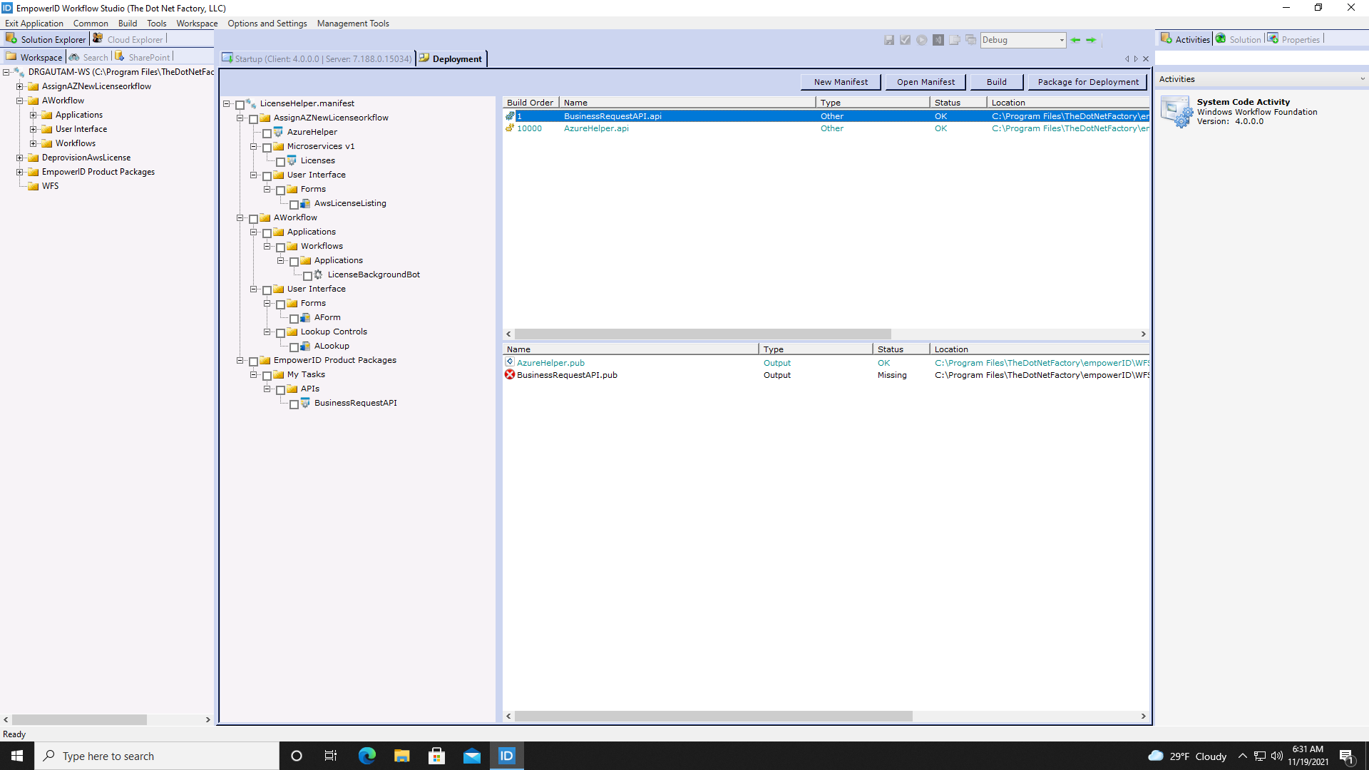
- Click on the item in the manifest tree that requires the build dependency, and you can see the current output objects in the lower Status pane. This allows you to see the current status of the output (.pub) file for the item and any assemblies or other file types required by the item. In the below image, the selected item is a workflow, and the Status pane shows the workflow's .pub file as well as the assemblies currently needed by the workflow.

- Right-click in the Build Order pane and select Add New Build Dependency.
This opens the Select Build Dependencies dialog.

- Select the needed Workflow Studio item(s) from the dialog tree and click OK.
You should see the new item(s) in the Build Order pane and the status in the lower Status pane. Notice that each item has a specific build order indicated by the number.

- Optionally, to change the build order for an item, double-click it to open the Build Order dialog.
- Update the build order number and then click OK to close the dialog.
info
Notice the error in the Status pane in the above image. The error is telling us that the .pub file for the BusinessRequestAPI is missing. To generate the missing file, you simply build the manifest.